Filtering Query Results Using a Workflow

You can use a workflow to filter query results. When you do this:

  • Query results are filtered to show only those issues that satisfy the conditions specified for the workflow you select.
  • You can select one or more workflow stages from a copy of the workflow diagram to further filter the query results to show only those issues that are in the stages you select.

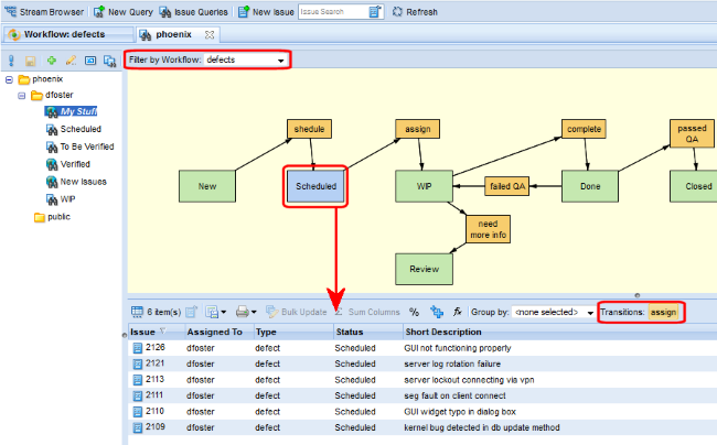
The following illustration shows the defects workflow being used to filter results from the My Stuff query. This query returns all issues assigned to user dfoster. The condition for the defects workflow specifies that issues have a Type field value of defect. In addition, the Scheduled stage has been selected in the workflow diagram:

GUID-6E539430-F28B-4A76-83CD-AFC7D217BCB2-low.png

Notice that query result operations like bulk update and group by are available for filtered results. In addition, buttons for any applicable transitions are also displayed.

How to Use a Workflow to Filter Query Results

To use a workflow to filter query results:

  1. Run a query as you would normally. See Creating a Query. Issues are displayed in the Query Results pane.
  2. Select the workflow you want to use as a filter from the Filter by Workflow list. A copy of the workflow diagram appears in the Query Results pane. The query results are automatically filtered to display only those issues that satisfy the conditions defined for the workflow you have chosen to use as a filter.
  3. If you want to further filter issues based on a particular workflow stage, click the stage in the workflow diagram.